Main /

opC++ Features

opC++ Compiler

opC++ Language

opGames Company

Works In Progress

Work in Progress

Spheroid

Video of Spheroid Work-In-Progress (4/7/08)

might play smoother the 2nd time through due to too high bitrate download link (flash player)

  • Demo to contain 20 levels, 4 themes, and a whole lotta fruit!
  • Themes: Mushroom Forest, Bubble Farm, Cactus City, Mealie's Home

Spheroid Tech

Log Window

This image shows the log window in the opDebugger. We can easily see messages logged by the engine and filter by type.

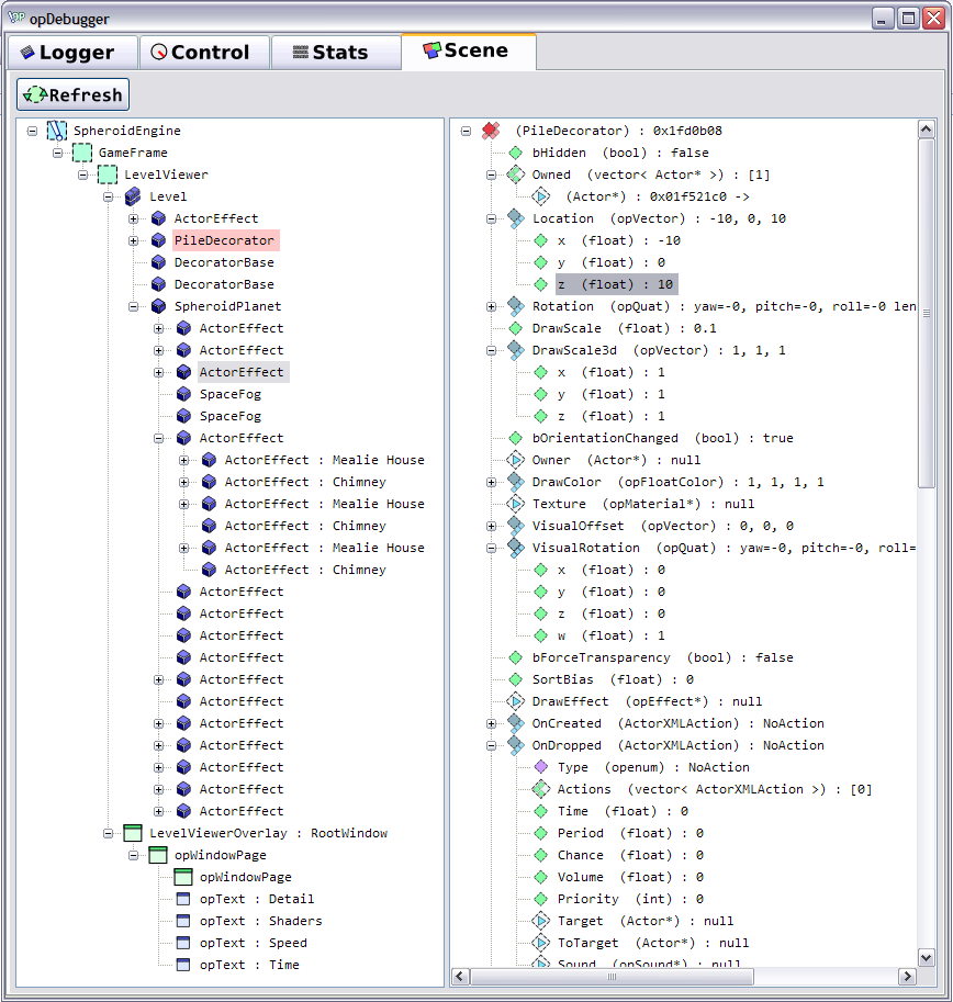
Scene Window

This image shows the opC++ Standard Dialect in action - opC++ reflection is used by the opDebugger to see all engine data at runtime.

Physics Showing Collision

This image shows our integration with Box2d physics, showing the collision shapes outlining each actor.

Initial Physics Videos

These videos show our integration with Box2d physics in action: 1 2 3 4 5

Inkscape Levels

This image shows our initial integration with svg/inkscape import of levels.

Bubble Physics

This video shows our bubble physics changes to box2d - with the bubble acting as a vacuum.

Recent Changes (All) | Edit SideBar Page last modified on May 16, 2008, at 11:45 PM Edit Page | Page History
Copyright 2010 opGames Inc.